LOGO

 

Applicable Entities / Rules

 

Applicable Entities:    Enterprise-wide policy, including American Century Investment Management, Inc., Registered Investment Companies, Schedule A, American Century Investment Services, Inc., American Century Services, LLC
Statutory/Regulatory:    Investment Company Act § 17(j), Rule 17j-1; Investment Advisers Act § 204A, 206, Rule 204A-1 and 204-2(12)
Effective Date(s):    October 29, 1999, Last Revised December 17, 2025
Policy or Summary:    Policy
Related Summary:    Code of Ethics Policies and Procedures
Related Documents:    Business Code of Conduct; Insider Trading Policy

Table of Contents

 

Snapshot of the Policy      2  
Requirements for All Employees      2  
Requirements for Access, Investment and Portfolio Persons      2  
Trading Prohibitions for Investment and Portfolio Persons      2  

I.    Purpose of Code

     3  

II.  Why Do We Have a Code of Ethics?

     3  

III.  Does the Code of Ethics Apply to You?

     4  

IV.  Restrictions on Personal Investing Activities

     6  

V.  Reporting Requirements

     11  

VI.  Can there be any exceptions to the restrictions?

     15  

VII.   Confidential Information

     16  

VIII. Conflicts of Interest

     16  

IX.  What happens if you violate the rules in the Code of Ethics?

     17  

X.  ACI’s Quarterly Report to Fund Directors/Trustees

     18  
APPENDIX 1: DEFINITIONS      18  
APPENDIX 2: WHAT IS “BENEFICIAL OWNERSHIP”?      22  
APPENDIX 3: CODE-EXEMPT AND PROHIBITED SECURITIES      25  
APPENDIX 4: HOW THE PRECLEARANCE PROCESS WORKS      27  
APPENDIX 5: ACCOUNT REPORTING INSTRUCTIONS      30  
APPENDIX 6: REQUESTING A Day 15 Sell EXEMPTION (Portfolio Persons Only)      32  
SCHEDULE A: BOARD APPROVAL DATES      34  
SCHEDULE B: SUBADVISED FUNDS      35  
SCHEDULE C: BROKERS      36  

 

Policy updated: December 17, 2025

COMPANY CONFIDENTIAL - ©2025 American Century Proprietary Holdings, Inc.

   1


LOGO

 

PROHIBITED BROKERS    36
APPROVED ELECTRONIC BROKERS    36

Snapshot of the Policy

The Code of Ethics is a comprehensive policy which provides the standards for personal investing by American Century Investments (ACI) employees. Each employee has a Code of Ethics classification based on their job responsibilities and the ability to access nonpublic information about ACI client portfolios’ security holdings and trading activities. The restrictions on personal investing contained in the Code vary by classification. The Code of Ethics also applies to accounts and securities that ACI employees beneficially own (i.e., owned by immediate family sharing your household, your domestic partner, or accounts for which you have trading authority or power of attorney, etc.).

It is important that you understand the Code and the restrictions on personal investing. These restrictions may include preclearance of trades and reporting of transactions and holdings, including for exchange traded funds (ETFs) and reportable mutual funds. This page contains a summary of the Code requirements. Please review the full text of the Code to fully understand your responsibilities. Contact Compliance if you have questions about the policy and how it applies to your situation. ComplianceAlpha is the primary tool for performing your duties under the Code. All reporting and preclearance activities are performed in ComplianceAlpha.

Requirements for All Employees

Non-Access Persons, Access Persons, Investment Persons, and Portfolio Persons must

 

   

Place our client’s interest first

 

   

Comply with federal securities laws

 

   

Report violations to Compliance

 

   

Acknowledge that you have read and understand the Code of Ethics

 

   

Link reportable brokerage accounts and reportable mutual fund accounts in ComplianceAlpha

 

   

Comply with short-term trading restrictions for ACI client portfolios

 

   

Obtain written approval to enter into an arrangement or agreement that could create a conflict of interest with ACI activities (i.e. serving on the board of directors of a publicly traded company)

Requirements for Access, Investment and Portfolio Persons

Access Persons, Investment Persons, Portfolio Persons must

 

   

Disclose holdings within 10 days of designation and annually, thereafter

 

   

Disclose personal security transactions on a quarterly basis

 

   

Disclose conflicts of interest annually

 

   

Obtain approval (preclearance) to trade in reportable securities

 

   

Obtain approval to transact in an affiliated, self-indexed ETF if you are a member of the Global Analytics team or the Index Governance Committee (including non-voting members)

Trading Prohibitions for Investment and Portfolio Persons

 

   

Investment Persons and Portfolio Persons cannot participate in an Initial Public Offering.

 

   

Investment Persons and Portfolio Persons cannot profit on short-term reportable security trades within 60 calendar days.

 

Policy updated: December 17, 2025

COMPANY CONFIDENTIAL - ©2025 American Century Proprietary Holdings, Inc.

   2


LOGO

 

   

Portfolio Persons cannot trade in a security, or a related security, within seven days before and after transactions of a client portfolio you manage.

 

   

Portfolio Persons cannot sell a security, or a related security which is held by your assigned client portfolio or buy a security held as a short position in your assigned funds.

 

   

Portfolio Persons that manage a Semi-Transparent Active Exchange Traded Fund (STA ETF) are required to obtain pre-approval prior to trading in shares of the STA ETF. They are restricted from selling shares of a STA ETF that they manage within 30 days after purchase.

 

I.

Purpose of Code

The Code of Ethics guides the personal investment activities of American Century Investments (ACI) employees (including full and part-time employees, contract and temporary employees, officers and directors), and members of their immediate family.1 The Code of Ethics aids in the elimination and detection of personal securities transactions by employees that might be viewed as fraudulent or might conflict with the interests of our client portfolios. Such transactions may include, without limitation:

 

   

the misuse of client trading information for personal benefit (including so-called “front-running”),

 

   

the misappropriation of investment opportunities that may be appropriate for client portfolios, and

 

   

excessive personal trading that may affect our ability to provide services to our clients.

Violations of this Code must be promptly reported to the Chief Compliance Officer.

 

II.

Why Do We Have a Code of Ethics?

 

  A.

Investors have placed their trust in ACI

As an investment adviser, ACI is entrusted with the assets of our clients for investment purposes. Our employees’ personal trading activities and the administration of the Code are governed by these general fiduciary principles:

 

   

The interests of our clients must be placed before our own.

 

   

Any personal securities transactions must be conducted consistent with this Code and in a manner as to avoid even the appearance of a conflict of interest.

Complying with these principles is how we earn and keep our clients’ trust. To protect this trust, we will hold ourselves to the highest ethical standards.

 

  B.

ACI wants to give you flexible investing options

 
1 

The directors or trustees of Fund Clients who are not “interested persons” (the “Independent Directors”) are covered under a separate Code applicable only to them.

 

Policy updated: December 17, 2025

COMPANY CONFIDENTIAL - ©2025 American Century Proprietary Holdings, Inc.

   3


LOGO

 

Management believes that ACI’s own mutual funds, ETFs and other pooled investment vehicles provide a broad range of investment alternatives in virtually every segment of the securities market. We encourage ACI employees to use these vehicles for their personal investments. We do not encourage active trading by our employees. We recognize, however, that individual needs differ and that there are other attractive investment opportunities. As a result, this Code is intended to give you and your family flexibility to invest, without jeopardizing relationships with our clients.

Our employees are able to undertake personal transactions in stocks and other individual securities subject to the terms of this Code. All employees are required to report their personal transactions in securities owned by them and in beneficially owned securities under this Code. Additionally, Portfolio, Investment and Access Persons are required to receive preclearance of transactions and further limitations are placed on the transactions of Portfolio and Investment Persons.

 

  C.

Regulations require that we have a Code of Ethics

The Investment Company Act of 1940 and the Investment Advisers Act of 1940, and other governmental regulations, require that we have safeguards in place to prevent personal investment activities that might take inappropriate advantage of our fiduciary position. These safeguards are embodied in this Code of Ethics.2

 

III.

Does the Code of Ethics Apply to You?

Yes! All ACI employees and contract personnel must observe the principles contained in this Code of Ethics. This Code applies to your personal investments, as well as those for which you are a beneficial owner. However, there are different requirements for different categories of employees. The category in which you have been placed generally depends on your job function, although circumstances may prompt us to place you in a different category. The range of categories is as follows:

 

LOGO

The standard profile for each of the categories is described below:

 

  A.

Portfolio Persons

 

 
2 

Rule 17j-1 under the Investment Company Act of 1940 and Rule 204A-1 under the Investment Advisers Act of 1940 serve as a basis for much of what is contained in this Code of Ethics.

 

Policy updated: December 17, 2025

COMPANY CONFIDENTIAL - ©2025 American Century Proprietary Holdings, Inc.

   4


LOGO

 

Portfolio Persons include portfolio managers and equity investment analysts and any other Investment Persons (as defined below) with authority to enter purchase/sale orders on behalf of client portfolios.

 

  B.

Investment Persons

Investment Persons include:

 

   

any persons that are involved in or have access to client portfolio securities trading, securities recommendations, or portfolio holdings or are involved in making securities recommendations that are nonpublic, and

 

   

any officers and directors of an investment adviser.

 

  C.

Access Persons

Access Persons are persons who, in connection with their regular function and duties, consistently obtain information regarding current purchase and sale recommendations and daily transaction and holdings information concerning client portfolios. Examples of persons that may be considered Access Persons include

 

   

persons who are directly involved in the execution, clearance, and settlement of purchases and sales of securities (e.g. certain investment operations personnel),

 

   

persons whose function requires them to evaluate trading activity on a real-time basis (e.g. attorneys, accountants, portfolio compliance personnel),

 

   

persons who assist in the design, implementation, and maintenance of investment management technology systems (e.g. certain I/T personnel, including contractors),

 

   

support staff and supervisors of the above if they are required to obtain such information as a part of their regular function and duties,

 

   

officers or “interested” director of our Fund Clients, and

 

   

members of the Index Governance Committee for affiliated ETFs (including non-voting members).

Single, infrequent, or inadvertent instances of access to current recommendations or real-time trading information or the opportunity to obtain such information through casual observance or bundled data security access may not be sufficient to qualify you as an Access Person.

 

  D.

Non-Access Persons

 

Policy updated: December 17, 2025

COMPANY CONFIDENTIAL - ©2025 American Century Proprietary Holdings, Inc.

   5


LOGO

 

If you are an ACI officer, director, or employee and you do not fit into any of the above categories, you are a Non-Access Person. Contractors and temporary employees may be considered Non-Access Persons depending on your role. While your trading is not subject to preclearance and other restrictions applicable to Portfolio, Investment, and Access Persons, you are still subject to the remaining provisions of the Code.

 

IV.

Restrictions on Personal Investing Activities

 

  A.

Principles of Personal Investing

All ACI employees, officers, and directors, and members of your immediate family, must comply with the federal securities laws and other governmental rules and regulations, and maintain ACI’s high ethical standards when making personal securities transactions. You must not misuse nonpublic information about client security holdings or contemplated, pending, or completed portfolio transactions for your personal benefit or the benefit of others. Likewise, you may not cause a client portfolio to take action, or fail to take action, for your personal benefit.

In addition, investment opportunities appropriate for client portfolios should not be retained for the personal benefit of yourself or others. Investment opportunities arising as a result of ACI investment management activities must first be considered for inclusion in our client portfolios.

 

  B.

Trading on Inside Information

Federal law prohibits trading on material nonpublic information. Examples of potentially material nonpublic information include confidential received by employees regarding securities that are current or potential portfolio investments. You are expected to abide by the highest ethical and legal standards in conducting your personal investment activities.

As set forth in ACI’s Insider Trading Policy, under certain circumstances, an employee may be granted permission to serve as a director, trustee or officer of an outside private or public company. If approved to join the board of directors of such company, the employee is required to abide by ACI’s Code of Ethics and related policies, as well as such company’s code of ethics or similar rules, including any requirement to abide by trading windows. In such case, the employee must obtain preclearance approval from Compliance prior to trading the outside company’s stock.

For more information regarding what to do when you believe you are in possession of material nonpublic information, please consult ACI’s Insider Trading Policy.

 

  C.

Trading in ACI Open-End Mutual Funds

Excessive, short-term trading of ACI open-end mutual funds and other abusive trading practices (such as time zone arbitrage) may disrupt portfolio management strategies and harm fund performance. These practices can cause funds to maintain higher-than-normal

 

Policy updated: December 17, 2025

COMPANY CONFIDENTIAL - ©2025 American Century Proprietary Holdings, Inc.

   6


LOGO

 

cash balances and incur increased trading costs. Short-term and other abusive trading strategies can also cause unjust dilution of shareholder value if such trading is based on information not accurately reflected in the price of the fund.

You may not engage in short-term trading or other abusive trading strategies with respect to any ACI open-end mutual fund client portfolio. For purposes of this Code, “ACI open-end mutual fund client portfolios” include any open-end mutual fund or variable annuity, advised or subadvised by ACI.3

Seven-Day Holding Period. You will be deemed to have engaged in short-term trading if you have purchased shares or otherwise invested in a variable-priced (non-money market) ACI open-end mutual fund client portfolio and redeem shares or otherwise withdraw assets from that portfolio within seven days. In other words, if you make an investment in an ACI open-end mutual fund client portfolio, you may not redeem shares from that fund before the completion of the seventh day following the purchase date. Limited Trading Within 30 Days. We realize that abusive trading is not limited to a seven-day window. As a result, we may deem the sale of all or a substantial portion of an employee’s purchase in an ACI open-end mutual fund client portfolio to be abusive if the sale is made within 30 days, and it happens more than once every rolling twelve months.

These trading restrictions are applicable to any account for which you have the authority to direct trades or of which you are a beneficial owner, including brokerage accounts, ACI Personal Financial Solutions (PFS) accounts, retirement plans, subadvised accounts, or accounts held through an intermediary.

Transactions NOT Subject to Limitations. Automatic investments such as AMIs, dividend reinvestments, employer plan contributions, and payroll deductions are not considered transactions for purposes of the holding requirements. Redemptions in variable-priced funds that allow check writing privileges or trusts used as cash instruments in the retirement plan will not be considered redemptions for purposes of the holding requirements.

Information to be Provided. You may be required to provide certain information regarding mutual fund accounts beneficially owned by you and transactions in reportable mutual funds. See the Reporting Requirements for your applicable Code of Ethics classification.

 

  D.

Preclearance of Personal Securities Transactions

[Portfolio, Investment, and Access Persons]

Preclearance of personal securities transactions allows ACI to prevent certain trades that may conflict with client trading activities. The nature of securities markets makes it impossible to predict all conflicts. As a consequence, even trades that are precleared can result in potential conflicts between your trades and those affected for client portfolios.

 
3 

See Schedule A for a list of Fund Clients. See Schedule B for a list of subadvised funds.

 

Policy updated: December 17, 2025

COMPANY CONFIDENTIAL - ©2025 American Century Proprietary Holdings, Inc.

   7


LOGO

 

You are responsible for avoiding such conflicts with any client portfolios for which you make investment recommendations. You have an obligation to ACI and its clients to avoid even a perception of a conflict of interest with respect to personal trading activities.

All Portfolio, Investment, and Access Persons must comply with the following preclearance procedures prior to entering into (i) the purchase or sale of a security for your own account or (ii) the purchase or sale of a security for an account for which you are a beneficial owner.4

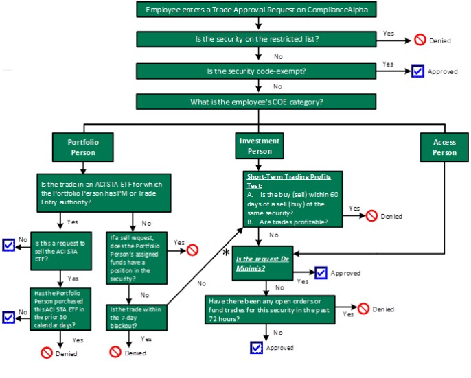
All preclearance requests should be submitted in ComplianceAlpha. Refer to “Appendix 4: How the preclearance process works.” for more information.

 

  1.

Is the security a “Code-Exempt Security” or a “Prohibited Security” listed in Appendix 3?

If the security is listed on the Code-Exempt Security list, you may execute the transaction without preclearance.

If the security is listed on the Prohibited Security list, you may not execute the transaction.

If the security is not on either list, then you must obtain preclearance (Proceed to Step 2).

 

  2.

Submit a Preclearance Request in ComplianceAlpha. You will be required to enter the following information, correctly:

 

   

Security name and/or security identifier (Ticker symbol, CUSIP, etc.)

 

   

Broker and account number used for the transaction;

 

   

Transaction type

 

   

Quantity (number of shares or par value) (optional)

 

   

Price (optional)

 

   

Dollar value (Your actual transaction amount should be less than or equal to the value entered on your Preclearance Request.)

 

  3.

The request will be reviewed through our preclearance process. You will receive an e-mail informing you of your approval or denial.

 

 
4 

See Appendix 2 for an explanation of beneficial ownership.

 

Policy updated: December 17, 2025

COMPANY CONFIDENTIAL - ©2025 American Century Proprietary Holdings, Inc.

   8


LOGO

 

  4.

If you receive preclearance for the transaction,5 you may execute the approved transaction the day your preclearance is granted and the following business day (the “Preclearance Period”). For example, if preclearance is granted at 3:00 p.m. on Wednesday, you have until the close of the market on Thursday to execute the trade. If you do not execute the approved transaction within the Preclearance Period, you must repeat the preclearance procedure prior to executing the transaction.

ACI reserves the right to restrict the purchase or sale by Portfolio, Investment, and Access Persons of any security at any time. Such restrictions are imposed through the use of a Restricted List that will cause ComplianceAlpha to deny the approval of preclearance to transact in the security. Securities may be restricted for a variety of reasons including without limitation the possession of material nonpublic information by ACI or its employees.

Private Investments.

Before you personally acquire any securities in a private placement, private equity fund, venture capital fund or any other private fund (including any private fund managed by American Century Private Investment), you must first request and obtain preclearance by entering your request in ComplianceAlpha to acquire such securities.

 

  E.

Additional Trading Restrictions

[Portfolio and Investment Persons]

Participation in the investment management of a client portfolio or participation on a Committee that reviews certain types of information potentially increases the risk of a conflict of interest between an employee’s personal trading and the use of client information. In order to mitigate this risk, Portfolio and Investment persons are subject to additional trading restrictions. If these restrictions apply to your preclearance request, it will not be approved through the de minimis process. Preclearance should be submitted in ComplianceAlpha following the instructions in Appendix 4.

 

  1.

Initial Public Offerings. You may not acquire securities issued in an initial public offering.

 

  2.

60-Day Rule (Short-Term Trading Profits). You may not profit from any purchase and sale, or sale and purchase, of the same (or equivalent) securities other than code-exempt securities within sixty (60) calendar days.

 

  F.

Seven-Day Blackout Period

[Portfolio Persons]

 

 
5 

See Appendix 4 for a description of the preclearance process.

 

Policy updated: December 17, 2025

COMPANY CONFIDENTIAL - ©2025 American Century Proprietary Holdings, Inc.

   9


LOGO

 

Portfolio Persons should avoid even the appearance of a conflict of interest between your own personal security transactions and those of client portfolios to which you are assigned (“Client Portfolios”), including trading in securities that are traded in a Client Portfolio before or after your personal transaction. If you are a Portfolio Person, you may not purchase or sell a security, or a related security, other than a code exempt security during the seven (7) calendar days after it has been traded in a Client Portfolio t through the trade-order system. You may also be prohibited from trading that security before it is traded in a Client Portfolio depending on the circumstances surrounding both trades.

If you transact in a security of an issuer that is later traded in a Client Portfolio within seven days, your personal transaction will be reviewed by the Code of Ethics Review Committee to determine whether a violation has occurred and if any appropriate action should be taken (e.g. disgorgement of any personal profits). This possible prohibition should never impact whether the security should be traded in the Client Portfolio as that decision should always be made in the best interests of the Client Portfolio and independent of the Portfolio Person’s earlier transaction in a security of the same issuer during the blackout period.

 

  G.

Securities Held in Your Funds

[Portfolio Persons]

Personally investing in the same securities held by the client portfolios you are assigned to may result in a conflict of interest. To mitigate this risk, you may not sell a security, or a related security in which your client portfolio has a long position or purchase a security, or a related security, in which your client portfolio has a short position without an exemption from this Code.

 

  H.

Trading in Semi-Transparent Active ETFs (STA ETF)

[Portfolio Persons]

Trading shares of an ACI STA ETF while in possession of information regarding STA ETF security transactions not fully disseminated in the market is prohibited. As a result, you are required to obtain preclearance to transact in the STA ETFs for which you have portfolio manager or trade order authority assigned through the order-trade system. You will only be allowed to execute the trade on the day following your approved preclearance. In addition, you are limited from selling shares of the STA ETF for 30 calendar days after your last purchase.

 

  I.

Trading in Affiliated Self-Indexed ETFs

[Certain Members of the Global Analytics Team and the Index Governance Committee]

Trading shares of an ACI Self-Indexed ETF while in possession of nonpublic information about the index is prohibited. If you are member of the Global Analytics Team responsible for creating indexes or the Index Governance Committee (including non-

 

Policy updated: December 17, 2025

COMPANY CONFIDENTIAL - ©2025 American Century Proprietary Holdings, Inc.

   10


LOGO

 

voting members), you are required to preclear your transactions in an affiliated Self-Indexed ETF. You will only be allowed to execute the trade on the sixth business day after your preclearance request.

 

V.

Reporting Requirements

You are required to file complete, accurate, and timely reports of all required information under this Code. All reported information is subject to review for indications of abusive trading, misappropriation of information, or failure to adhere to the requirements of this Code.

 

  A.

Reporting Requirements Applicable to All Employees

 

  1.

Code Acknowledgement

Upon employment, any amendment of the Code, and not less than annually thereafter, you will be required to acknowledge that you have received, read, and will comply with this Code. Compliance will notify you when you must provide this information.

 

  2.

Brokerage Accounts and Duplicate Confirmations

You are required to report ALL reportable brokerage accounts in ComplianceAlpha. Reportable brokerage accounts include both brokerage accounts maintained by you and brokerage accounts maintained by a person whose trades you must report because you are a beneficial owner. (Refer to Appendix 5 Account Reporting Instructions). Compliance will use your account information to obtain trade confirmations for the activity in your account.

To aid with required recordkeeping requirements and streamline operations, employees may be required to hold all reportable brokerage accounts at a firm that provides electronic trade confirmations to ComplianceAlpha. Through reporting your account information, you are consenting to receipt by Compliance of electronic trade confirmations.

 

  3.

Reporting of American Century Managed Mutual Fund Accounts

 

  a)

Employee-owned ACI Personal Financial Solutions (PFS) and ACI Retirement Plans

You are not required to report ACI PFS and ACI Retirement Plan accounts held under your own Social Security number. Trading in these accounts will be monitored based on information contained on our transfer agency and retirement plan systems.

 

  b)

Beneficially-Owned ACI PFS Accounts (Portfolio and Investment Persons Only)

 

Policy updated: December 17, 2025

COMPANY CONFIDENTIAL - ©2025 American Century Proprietary Holdings, Inc.

   11


LOGO

 

You must report all ACI PFS open-end mutual fund accounts that are owned by your immediate family members and other accounts you beneficially-own.

Compliance will obtain trading activity in these accounts which will be monitored for short-term and abusive trading.

 

  c)

Certain third-party accounts invested in funds managed by ACI

You are required to report other accounts invested in funds managed by ACI such as those invested in (i) any subadvised fund (see Schedule B of this Code for a list of subadvised funds); and (ii) non-ACI retirement plan, unit investment trust, variable annuity, or similar accounts in which you own or beneficially own reportable mutual funds.

In addition, you must provide either account statements or confirmations of all trading activity in reportable third-party accounts to Compliance within 30 calendar days of the end of each calendar quarter.

Refer to Appendix 5: Account Reporting Instructions for the process to report your accounts in the ComplianceAlpha.

 

  B.

Additional Reporting Requirements [Portfolio, Investment, and Access Persons]

 

  1.

Holdings Report

Within ten (10) calendar days of becoming a Portfolio, Investment, or Access Person, and annually, thereafter, you must submit a Holdings Report. You will be sent an email from ComplianceAlpha with a link to the compliance system where you will complete your report. The information submitted must be current as of a date no more than 45 calendar days before the report is filed and include the following:

 

   

A list of all securities, other than certain code-exempt securities6, that you own or in which you have a beneficial ownership interest. This listing must include the financial institution, account number, security identifier and description, number of shares, currency, and principal amount of each covered security. If you are using an Approved Electronic Broker (AEB) through the Direct or Aggregation Feed on ComplianceAlpha, your holdings will be imported into ComplianceAlpha for you once your accounts are connected to the Direct or Aggregation Feed. If your holdings do not import from your broker feed by the due date of your Initial Holdings Certification, you will be required to attach a copy of your most recent

 

 
6 

See Appendix 3 for a listing of code-exempt securities that must be reported.

 

Policy updated: December 17, 2025

COMPANY CONFIDENTIAL - ©2025 American Century Proprietary Holdings, Inc.

   12


LOGO

 

 

statements to your Initial Holdings Certification in ComplianceAlpha. For securities held in accounts listed as Manual in ComplianceAlpha, you will be required to import or manually add your holdings prior to the reporting deadline.

 

   

Portfolio and Investment Persons must also provide a list of all reportable mutual fund holdings owned or in which they have a beneficial ownership interest. This list must include investments held through ACI PFS in accounts that are beneficially-owned, investments in any subadvised fund, holdings in a reportable brokerage account, and holdings in non-ACI retirement plans, unit investment trusts, variable annuity, or similar accounts. ACI PFS reportable mutual fund holdings held under an employee’s tax payer identification number are not required to be listed in ComplianceAlpha. Compliance will obtain the information from ACI PFS.

 

   

A summary of your relationships that may conflict with the interests of ACI, such as outside employment, relationships with competitors, suppliers, vendors, independent contractors or consultants of ACI, or relationships with directors or trustees in outside organizations other than community charitable activities, education activities, or dissimilar family business. Additional information regarding conflicts of interest can be found in the Business Code of Conduct and the Outside Business Activities Policy.

 

  2.

Quarterly Transactions Report

Within 30 calendar days of the end of each calendar quarter, all Portfolio, Investment, and Access Persons must submit a Quarterly Transactions Report. Compliance will notify you of the dates and requirements for filing the report. A report of the transactions for which we have received your trade confirmations during the quarter will be provided for your review in ComplianceAlpha. It is your responsibility to review the completeness and accuracy of this report, provide any necessary changes, and certify its contents when submitted.

 

  a)

The Quarterly Transactions Report must contain the following information about each personal securities transaction undertaken during the quarter other than those in certain code exempt securities:

 

   

The financial institution’s name and account number in which the transaction was executed;

 

   

The date of the transaction, the security identifier and description and number of shares or the principal amount of each security involved;

 

   

The nature of the transaction, that is, purchase, sale, or any other type of acquisition or disposition; and

 

Policy updated: December 17, 2025

COMPANY CONFIDENTIAL - ©2025 American Century Proprietary Holdings, Inc.

   13


LOGO

 

   

The transaction price, currency, and amount.

In addition, information regarding accuracy and completeness of your reportable brokerage and other accounts should be verified at this time.

 

  b)

Portfolio and Investment Persons are also required to report transactions in reportable mutual funds held through a brokerage account. The Quarterly Transactions Report for such persons must contain the following information about each transaction during the quarter:

 

   

The date of the transaction, the fund identifier and description and number of shares or units of each trade involved;

 

   

The nature of the transaction, that is, purchase, sale, or any other type of acquisition or disposition;

 

   

The transaction price, and amount; and

 

   

The financial institution’s name and account number in which the trade was executed.

Transactions of reportable mutual funds that do not need to be reported by Portfolio and Investment Persons on the Quarterly Transaction Report include:

 

   

Reinvested dividends;

 

   

Transactions in ACI open-end mutual funds through the ACI retirement plan accounts;

 

   

Transactions in ACI open-end mutual funds held through ACI PFS accounts under your Social Security number;

 

   

Transactions in ACI open-end mutual funds in beneficially-owned ACI PFS accounts if the account has been linked to ComplianceAlpha through the Aggregation Feed; and

 

   

Transactions in reportable third-party accounts for which the account statements or confirmations are provided to Compliance within 30 days of the end of the calendar quarter in which the transactions took place.

 

Policy updated: December 17, 2025

COMPANY CONFIDENTIAL - ©2025 American Century Proprietary Holdings, Inc.

   14


LOGO

 

VI.

Can there be any exceptions to the restrictions?

Yes. The Chief Compliance Officer or their designee may grant limited exemptions to specific provisions of the Code on a case-by-case basis. Exemptions are requested in ComplianceAlpha (see Appendix 6: Requesting an Exemption).

 

  A.

Factors Considered

In considering your request, the Chief Compliance Officer or their designee may grant your exemption request if they are satisfied of the following:

 

   

Your request addresses an undue personal hardship imposed on you by the Code of Ethics;

 

   

Your situation is not in conflict with the Code; and

 

   

Your exemption, if granted, would be consistent with the achievement of the objectives of the Code of Ethics.

 

  B.

Exemption Reporting

All exemptions must be reported to the Boards of Directors/Trustees of our Fund Clients at the next regular meeting following the initial grant of the exemption. Subsequent grants of an exemption of a type previously reported to the Boards may be affected without reporting. The Boards of Directors/Trustees may choose to delegate the task of receiving and reviewing reports to a committee comprised of Independent Directors/Trustees.

 

  C.

Day 15 De Minimis Sell Exemption (Portfolio Persons Only)

An exemption may be requested when a Portfolio Person’s de minimis sell preclearance request has been denied. The Chief Compliance Officer or their designee will review the request and determine if the exemption is warranted. If approval is granted, Compliance will designate the date on which the sale can take place which will be the 15th day following the approval.

 

  D.

Non-volitional Transaction Exemption

Certain non-volitional purchase and sale transactions are exempt from the preclearance requirements of the Code. These transactions include stock splits, stock dividends, exchanges and conversions, mandatory tenders, pro rata distributions to all holders of a class of securities, receipt of securities as gifts, the giving of securities, inheritances, margin/ maintenance calls (where the securities to be sold are not directed by the covered person), dividend reinvestment plans, and employer sponsored payroll deduction plans.

 

  E.

Blind Trust/Managed Account Exemption

 

Policy updated: December 17, 2025

COMPANY CONFIDENTIAL - ©2025 American Century Proprietary Holdings, Inc.

   15


LOGO

 

An exemption from the preclearance and reporting requirements of the Code may be requested for securities that are held in a blind or quasi-blind trust arrangement or a managed (discretionary) account. For the exemption to be available, you or a member of your immediate family must not have authority to advise or direct securities transactions of the trust or managed account. You must provide a copy of the trust document or management agreement when requesting the exemption. The request will only be granted once the covered person and/or the investment adviser for the trust or managed account certify that the covered person or members of their immediate family will not advise or direct transactions. Your account must be reported in ComplianceAlpha and ACI may require that statements or trade confirmations be received for the trust or managed account. The employee and/or adviser may be requested by Compliance to re-certify the trust arrangement.

 

VII.

Confidential Information

All information about clients’ securities transactions and portfolio holdings is confidential. You must not disclose, except as required by the duties of your employment, actual or contemplated securities transactions, portfolio holdings, portfolio characteristics or other nonpublic information about Clients, or the contents of any written or oral communication, study, report or opinion concerning any security. Employees should consult the Portfolio Holdings and Characteristics Disclosure and the Confidential Information Asset Security policies before disseminating information to individuals that otherwise do not have access to the information. Employees should not disseminate information about clients’ securities transactions and portfolio holdings to employees or contract personnel that are Non-Access Persons or elicit material nonpublic information from any independent directors/trustee of a managed fund who also serves as a director trustee, officer, consultant, or employee of, or has similar affiliation with, another business entity that issues publicly traded securities. This does not apply to information which has already been publicly disclosed.

 

VIII.

Conflicts of Interest

You must receive prior written approval from ACI’s General Counsel or their designee, as appropriate, to do any of the following:

 

   

Negotiate or enter into any agreement on a client’s behalf with any business concern doing or seeking to do business with the client if you, or a person related to you, has a substantial interest in the business concern;

 

   

Enter into an agreement, negotiate or otherwise do business on the client’s behalf with a personal friend or a person related to you; or

 

   

Serve on the board of directors of, or act as consultant to, any publicly traded corporation. Please note that ACI’s Business Code of Conduct, Outside Business Activities Policy, and Insider Trading Policy also contain limitations on outside employment and directorships.

 

Policy updated: December 17, 2025

COMPANY CONFIDENTIAL - ©2025 American Century Proprietary Holdings, Inc.

   16


LOGO

 

IX.

What happens if you violate the rules in the Code of Ethics?

If you violate the requirements of the Code of Ethics, you may be subject to serious penalties. Violations of the Code and sanctions are documented by Compliance and submitted to the Code of Ethics Review Committee. The Committee consists of representatives of the investment adviser and the Compliance and Legal departments of ACI. The Committee is responsible for determining the materiality of Code violations and appropriate sanctions.

 

  A.

Materiality of Violation

In determining the materiality of a violation, the Committee considers:

 

   

Evidence of violation of law;

 

   

Indication of fraud, neglect, or indifference to Code provisions;

 

   

Frequency of violations;

 

   

Monetary value of the violation in question; and

 

   

Level of influence of the violator.

 

  B.

Penalty Factors

In assessing the appropriate penalties, the Committee will consider the foregoing in addition to any other factors they deem applicable, such as:

 

   

Extent of harm to client interests;

 

   

Whether the trade would have been approved;

 

   

Amount of profits on trades that would not have been approved;

 

   

Prior record of the violator;

 

   

The degree to which there is a personal benefit from unique knowledge obtained through employment with ACI;

 

   

The level of accurate, honest and timely cooperation from the covered person; and

 

   

Any mitigating circumstances.

 

  C.

The penalties which may be imposed include, but are not limited to:

 

  1.

Non-material violation

 

Policy updated: December 17, 2025

COMPANY CONFIDENTIAL - ©2025 American Century Proprietary Holdings, Inc.

   17


LOGO

 

   

Warning (notice sent to manager) and/or

 

   

Attendance at a Code of Ethics training session and/or

 

   

Suspension of trading privileges and/or

 

   

Unwinding transactions at your own expense and/or

 

   

Disgorgement of profit

 

  2.

Penalties for material or more frequent non-material violations will be based on the circumstances of the violation. These penalties could include any of the above sanctions in addition to=

 

  a)

Suspension of trading privileges for one-year if, for any reason, you’ve had three non-material trading violations in a six-month period. The six-month period will not include months for which you served a suspension.

 

  b)

Suspension or termination of employment.

X. ACI’s Quarterly Report to Fund Directors/Trustees

ACI will prepare a quarterly report for the Board of Directors/Trustees of each Fund Client of any material violation of this Code of Ethics.

APPENDIX 1: DEFINITIONS

 

1.

“Automatic Investment Plan”

“Automatic investment plan” means a program in which regular periodic purchases, exchanges or redemptions are made automatically in or from investment accounts in accordance with a predetermined schedule and allocation including dividend reinvestment plans.

 

2.

“Beneficial Ownership” or “Beneficially Owned”

See “Appendix 2: What is Beneficial Ownership?”

 

3.

“Code-Exempt Security”

 

Policy updated: December 17, 2025

COMPANY CONFIDENTIAL - ©2025 American Century Proprietary Holdings, Inc.

   18


LOGO

 

A “code-exempt security” is a security in which you may invest without preclearing the transaction with ACI. The list of code-exempt securities appears in Appendix 3. Code-exempt securities may require reporting of transactions and holdings.

 

4.

“Federal Securities Law”

“Federal securities law” means the Securities Act of 1933, the Securities Act of 1934, the Sarbanes-Oxley Act of 2002, the Investment Company Act of 1940, the Investment Advisers Act of 1940, Title V of the Gramm-Leach-Bliley Act, any rules adopted by the Commission under any of these statutes, the Bank Secrecy Act as it applies to funds and investment advisers, and any rules adopted by the Commission or the Department of Treasury.

 

5.

“Fund Clients”

Fund clients includes each Fund Client listed on Schedule A.

 

6.

“Initial Public Offering”

“Initial public offering” means an offering of securities for which a registration statement has not previously been filed with the SEC and for which there is no active public market.

 

7.

“Investment Adviser”

“Investment adviser” includes each investment adviser listed on Schedule A

 

8.

“Member of Your Immediate Family”

A “member of your immediate family” means any of the following:

• Your spouse or domestic partner;

• Your minor children; or

• A relative who shares your home.

For the purpose of determining whether any of the foregoing relationships exist, a legally adopted child of a person is considered a child of such person.

 

9.

“Private Placement”

“Private placement” means an offering of securities in which the issuer relies on an exemption from the registration provisions of the Federal Securities Laws, and usually involves a limited number of sophisticated investors and a restriction on resale of the securities.

 

10.

“Prohibited Security”

 

Policy updated: December 17, 2025

COMPANY CONFIDENTIAL - ©2025 American Century Proprietary Holdings, Inc.

   19


LOGO

 

Prohibited Security” is a security for which trading has been prohibited for Portfolio, Investment and Access Persons.

 

11.

“Related Security”

A security made available by the same issuer (i.e. stocks, preferred stocks, depository receipts, bonds, rights, warrants); or an underlying asset of a derivative (futures, SWAPs, etc.).

 

12.

“Reportable Brokerage Accounts”

A “reportable brokerage account” includes any account in which securities are held for the direct or indirect benefit of any person subject to this Code of Ethics, including managed or discretionary accounts.

 

13.

“Reportable Mutual Fund”

A “reportable mutual fund” includes any mutual fund issued by a Fund Client (as listed on Schedule A) and any subadvised funds (as listed on Schedule B).

 

14.

“Security”

A “security” includes a large number of investment vehicles. However, for purposes of this Code of Ethics, “security” (or “securities”) includes but is not limited to any of the following:

 

   

Note;

 

   

Stock, (including stock acquired in private placements and restricted stock in nonpublic companies received through an employee stock ownership program);

 

   

Treasury stock;

 

   

Bond;

 

   

Debenture;

 

   

Derivative;

 

   

Exchange traded fund (ETFs) or similar vehicles;

 

   

Unit Investment Trusts (UIT);

 

   

Shares of open-end mutual funds;

 

   

Shares of closed-end mutual funds;

 

   

Evidence of indebtedness;

 

Policy updated: December 17, 2025

COMPANY CONFIDENTIAL - ©2025 American Century Proprietary Holdings, Inc.

   20


LOGO

 

   

Certificate of interest or participation in any profit-sharing agreement;

 

   

Collateral-trust certificate;

 

   

Preorganization certificate or subscription;

 

   

Transferable share;

 

   

Investment contract;

 

   

Voting-trust certificate;

 

   

Certificate of deposit for a security;

 

   

Interests in private investment funds including private equity funds, venture capital funds, or hedge funds, or unregistered collective investment vehicles;

 

   

Fractional undivided interest in oil, gas or other mineral rights;

 

   

Any put, call, straddle, option, future, or privilege on any security or other financial instrument (including a certificate of deposit) or on any group or index of securities (including any interest therein or based on the value thereof), including stock options received from an employer or through a retirement plan;

 

   

Any put, call, straddle, option, future, or privilege entered into on a national securities exchange relating to foreign currency;

 

   

In general, any interest or instrument commonly known as a “security;” or

 

   

Any certificate of interest or participation in, temporary or interim certificate for, receipt for, guarantee of, future on or warrant or right to subscribe to or purchase, any of the foregoing.

 

15.

“Subadvised Fund”

A “subadvised fund” means any mutual fund or portfolio listed on Schedule B.

 

16.

“Supervised Person”

A “supervised person” means any partner, officer, director (or other person occupying a similar status or performing similar functions), or employee of an investment adviser, or other person who provides investment advice on behalf of an investment adviser and is subject to the supervision and control of the investment adviser.

 

Policy updated: December 17, 2025

COMPANY CONFIDENTIAL - ©2025 American Century Proprietary Holdings, Inc.

   21


LOGO

 

APPENDIX

2: WHAT IS “BENEFICIAL OWNERSHIP”?

A “beneficial owner” of a security is any person who, directly or indirectly, through any contract, arrangement, understanding, relationship, or otherwise, has or shares in the opportunity, directly or indirectly, to profit or share in any profit derived from a purchase or sale of the security.

 

1.

Are securities held by immediate family members or domestic partners “beneficially owned” by me?

Yes. As a general rule, you are regarded as the beneficial owner of securities held in the name of

 

   

A member of your immediate family OR

 

   

Any other person IF you obtain from such securities benefits substantially similar to those of ownership. For example, if you receive or benefit from some of the income from the securities held by your spouse, or domestic partner, you are the beneficial owner; OR

 

   

You hold an option or other contractual rights to obtain title to the securities now or in the future.

 

2.

Must I report accounts for which I am listed as a joint owner or have power of attorney?

Yes. As a general rule, you are regarded as an owner of any accounts for which you or your immediate family member are listed as a joint owner or have power of attorney.

 

3.

Am I deemed to beneficially own securities in accounts owned by a relative not living in my household for whom I am listed as beneficiary upon death?

Probably not. Unless you or your immediate family member have power of attorney to transact in such accounts or are listed as a joint owner, you likely do not beneficially own the account or securities contained in the account until ownership has been passed to you.

 

4.

Are securities held by a company I own an interest in also “beneficially owned” by me?

Probably not. Owning the securities of a company does not mean you “beneficially own” the securities that the company itself owns. However, you will be deemed to “beneficially own” the securities owned by the company if:

 

   

You directly or beneficially own a controlling interest in or otherwise control the company; OR

 

Policy updated: December 17, 2025

COMPANY CONFIDENTIAL - ©2025 American Century Proprietary Holdings, Inc.

   22


LOGO

 

   

The company is merely a medium through which you, members of your immediate family, or others in a small group invest or trade in securities and the company has no other substantial business.

 

5.

Are securities held in trust “beneficially owned” by me?

Maybe. You are deemed to “beneficially own” securities held in trust if you or a member of your immediate family are:

 

   

A trustee; or

 

   

Have a vested interest in the income or corpus of the trust; or

 

   

A settlor or grantor of the trust and have the power to revoke the trust without obtaining the consent of all the beneficiaries.

A blind trust exemption from the preclearance and reporting requirements of the Code may be requested if you or members or your immediate family do not have authority to advise or direct securities transactions of the trust. The accounts require reporting in ComplianceAlpha.

 

6.

Are securities in pension or retirement plans “beneficially owned” by me?

Maybe. Beneficial ownership does not include indirect interest by any person in portfolio securities held by a pension or retirement plan of a company whose employees generally are the beneficiaries of the plan.

However, your participation in a pension or retirement plan is considered beneficial ownership of the portfolio securities if you can withdraw and trade the securities without withdrawing from the plan or you can direct the trading of the securities within the plan (IRAs, 401(k)s, etc.).

 

7.

Examples of Beneficial Ownership

 

  a)

Securities Held by Family Members or Domestic Partners

Example 1: Tom and Mary are married. Although Mary has an independent source of income from a family inheritance and segregates her funds from those of her husband, Mary contributes to the maintenance of the family home. Tom and Mary have engaged in joint estate planning and have the same financial adviser. Since Tom and Mary’s resources are clearly significantly directed towards their common property, they shall be deemed to be the beneficial owners of each other’s securities.

Example 2: Mike’s adult son David lives in Mike’s home. David is self-supporting and contributes to household expenses. Mike is a beneficial owner of David’s securities.

Example 3: Joe’s mother Margaret lives alone and is financially independent. Joe has power of attorney over his mother’s estate, pays all her bills and manages her investment affairs. Joe

 

Policy updated: December 17, 2025

COMPANY CONFIDENTIAL - ©2025 American Century Proprietary Holdings, Inc.

   23


LOGO

 

borrows freely from Margaret without being required to pay back funds with interest, if at all. Joe takes out personal loans from Margaret’s bank in Margaret’s name, the interest from such loans being paid from Margaret’s account. Joe is a beneficial owner of Margaret’s estate.

Example 4: Bob and Nancy are in a relationship. The house they share is still in Nancy’s name only. They have separate checking accounts with an informal understanding that both individuals contribute to the mortgage payments and other common expenses. Nancy is the beneficial owner of Bob’s securities.

 

  b)

Securities Held by a Company

Example 5: ABC Company is a holding company with five shareholders owning equal shares in the company. Although ABC Company has no business of its own, it has several wholly-owned subsidiaries that invest in securities. Stan is a shareholder of ABC Company. Stan has a beneficial interest in the securities owned by ABC Company’s subsidiaries.

Example 6: XYZ Company is a large manufacturing company with many shareholders. Stan is a shareholder of XYZ Company. As a part of its cash management function, XYZ Company invests in securities. Neither Stan nor any members of his immediate family are employed by XYZ Company. Stan does not beneficially own the securities held by XYZ Company.

 

  c)

Securities Held in Trust

Example 7: John is trustee of a trust created for his two minor children. When both of John’s children reach 21, each shall receive an equal share of the corpus of the trust. John is a beneficial owner of any securities owned by the trust.

Example 8: Jane placed securities held by her in a trust for the benefit of her church. Jane can revoke the trust during her lifetime. Jane is a beneficial owner of any securities owned by the trust.

Example 9: Jim is trustee of an irrevocable trust for his 21-year-old daughter (who does not share his home). The daughter is entitled to the income of the trust until she is 25 years old and is then entitled to the corpus. If the daughter dies before reaching 25, Jim is entitled to the corpus. Jim is a beneficial owner of any securities owned by the trust.

Example 10: Joan’s father (who does not share her home) placed securities in an irrevocable trust for Joan’s minor children. Neither Joan nor any member of her immediate family is the trustee of the trust. Joan is a beneficial owner of the securities owned by the trust. She may, however, be eligible for the blind trust exemption to the preclearance and reporting of the trust securities.

 

Policy updated: December 17, 2025

COMPANY CONFIDENTIAL - ©2025 American Century Proprietary Holdings, Inc.

   24


LOGO

 

APPENDIX 3: CODE-EXEMPT AND PROHIBITED SECURITIES

Because they do not pose a likelihood for abuse, code-exempt securities are exempt from the Code’s preclearance requirements. However, confirmations of transactions in reportable brokerage accounts are required in all cases and some code-exempt securities must also be disclosed on your Quarterly Transactions, Initial, and Annual Holdings Reports. Certain securities have been prohibited. Portfolio, Investment and Access Persons are not allowed to trade in a Prohibited Security.

 

1.

Code-Exempt Securities Not Subject to Disclosure on your Quarterly Transactions, Initial and Annual Holdings Reports:

 

   

American Century Investments stock and stock options

 

   

Open-end mutual funds that are not considered a reportable mutual fund;

 

   

Reportable mutual funds (Access Persons only);

 

   

Reportable mutual fund shares purchased through an automatic investment plan (including reinvested dividends);

 

   

Money market mutual funds;

 

   

Bank Certificates of Deposit;

 

   

U.S. government Treasury and Government National Mortgage Association securities;

 

   

Commercial paper;

 

   

Bankers acceptances;

 

   

High quality short-term debt instruments, including repurchase agreements. A “high quality short-term debt instrument” means any instrument that has a maturity at issuance of less than 366 days and that is rated in one of the two highest rating categories by a nationally recognized rating organization.

 

2.

Code-Exempt Securities Subject to Disclosure on your Quarterly Transactions, Initial and Annual Holdings Reports:

 

   

Reportable mutual fund shares purchased other than through an automatic investment plan (Portfolio and Investment Persons only)

 

   

Exchange Traded Products*, Closed-End Funds and Unit Investment Trusts

 

Policy updated: December 17, 2025

COMPANY CONFIDENTIAL - ©2025 American Century Proprietary Holdings, Inc.

   25


LOGO

 

   

Securities which are acquired through an employer-sponsored automatic payroll deduction plan (only the acquisition of the security is exempt, NOT the sale)

 

   

Securities other than open-end mutual funds purchased through dividend reinvestment programs (only the re-investment of dividends in the security is exempt, NOT the sale or other purchases)

 

   

Futures contracts on the following:

 

   

Futures on U.S. Treasuries.

 

   

Large Cap Indices including, but not limited to Standard & Poor’s 500 or 100 Index, NASDAQ 100 Index, DOW 30 Industrials, FTSE All World Index, MSCI Indices (ACWI, EAFE, World), Russell 2000 and 3000, Wilshire 5000 . Futures contracts on non-Large Cap Indices and for other financial instruments are not code-exempt. Please contact Compliance to confirm that an index not listed is exempt from preclearance.

 

   

Commodity futures contracts for agricultural products (corn, soybeans, wheat, etc.) only. Futures contracts on precious metals or energy resources are not Code-exempt.

 

*

ACI STA ETF transactions require preclearance by the Portfolio Persons who have been granted portfolio manager or trade order access in the order-trade system (See Restrictions on Personal Investing Section H). [Portfolio Persons only]

 

3.

Prohibited Securities (Portfolio, Investment, Access Persons)

 

   

Options Contract (Calls, Covered Calls, Puts, Naked Calls or Puts)

 

   

Single Stock ETFs

 

   

Contracts for Difference (CFDs)

We may modify this list of securities at any time. Please contact Compliance to request the most current list.

 

Policy updated: December 17, 2025

COMPANY CONFIDENTIAL - ©2025 American Century Proprietary Holdings, Inc.

   26


LOGO

 

APPENDIX 4: HOW THE PRECLEARANCE PROCESS WORKS

Preclearance Requests are submitted in ComplianceAlpha (https://www.compliancealpha.com/auth/login). To submit a request:

 

  1.

From the ComplianceAlpha Dashboard, click on the “Submit Trade Request” link under Quick Links.

 

  2.

Click “Trade”, the select the appropriate template:

 

  a.

Preclearance Request

 

  b.

Municipal Bond Preclearance Request

 

  c.

Corporate Bond Preclearance Request

 

  d.

Convertible Corporate Bond Preclearance Request

 

  e.

Private Placement Preclearance Request (for private placements, private equity funds, hedge fund, private companies, limited liability companies)

 

  f.

ACI STA ETF (Portfolio Persons assigned to an ACI STA ETF only)

 

  g.

Self-Indexed ETF (members of the Index Governance Committee and certain members of Global Analytics Team who are responsible for creating indexes only)

 

  3.

Once the preclearance process is complete, you will receive an email indicating if the request is approved or denied.

After you’ve entered a Preclearance Request on ComplianceAlpha, your equity transaction is subject to the following tests.

 

Step 1:

Restricted Security List

 

   

Is the security on any Restricted Security list?

If “YES”, the system will send a message to you DENYING the personal trade request.

If “NO”, then your request is subject to Step 2.

 

Step 2:

De Minimis Transaction Test (per security per day)

 

   

Is the security issuer’s market capitalization less than $1 billion and the value of the employee’s requests in the security equal to or less than $5,000 per day?

 

   

Is the security issuer’s market capitalization between $1billion and $7.5 billion and the value of the employee’s requests in the security equal to or less than $10,000 per day?

 

   

Is the security issuer’s market capitalization greater than $7.5 billion and the value of the employee’s requests in the security equal to or less than $25,000 per day?

If the answer to any of these questions is “NO”, then your request is subject to Step 3.

 

Policy updated: December 17, 2025

COMPANY CONFIDENTIAL - ©2025 American Century Proprietary Holdings, Inc.

   27


LOGO

 

Step 3:

Client Trades Test

 

   

Have there been any transactions in the past 72 hours or is there an open order for that security for any Client?

If “YES”, the system will send a message to you DENYING the personal trade request.

If “NO”, then your request is Approved. You will receive an email with the approval and trading window.

The preclearance request process can be changed at any time to ensure that the goals of this Code of Ethics are met.

 

Policy updated: December 17, 2025

COMPANY CONFIDENTIAL - ©2025 American Century Proprietary Holdings, Inc.

   28


LOGO

 

Preclearance Process Flowchart

 

LOGO

 

*

De Minimis

 

  A.

Is the market cap </= to $1B and the per day trade value </= to $5,000 for the security and related securities?

 

  B.

Is the market cap between $1B and $7.5B and the per day trade value </= to $10,000 for the security and related securities; or

 

  C.

Is the market cap >/= to $7.5B and the per day trade value </= to $25,000 for the security and related securities?

 

Policy updated: December 17, 2025

COMPANY CONFIDENTIAL - ©2025 American Century Proprietary Holdings, Inc.

   29


LOGO

 

APPENDIX 5: ACCOUNT REPORTING INSTRUCTIONS

Reportable brokerage accounts

All employees are required to link their reportable accounts in ComplianceAlpha. ACI has contracted with frequently used brokers to obtain secure electronic trade confirmations and position files for your trading activity and holdings information, listed on Schedule C Approved Electronic Brokers (AEB). Using an AEB is the preferred method for linking your accounts to ComplianceAlpha. However, if you choose to use a broker that is not an AEB, you will be required to link your accounts through ComplianceAlpha’s Aggregation Feed. This process requires you to securely provide your log-in credentials so that ComplianceAlpha can obtain your trading and position information. Your log-in information will not be available to Compliance or ComplianceAlpha support staff. By linking your accounts to ComplianceAlpha, you are consenting for Compliance to obtain electronic trade confirmations and position information for your account.

Certain brokers may not be used due to their inability to consistently provide electronic transactions and holdings information. Please review Schedule C for a list of Prohibited Brokers.

Finally, account information, trading history, and position information may be provided manually. This option is not available for most brokerage accounts and is only available for special circumstances, such as a spouse’s stock purchase plan, a trust account, or international brokers for which an Account Exemption must be requested (see Appendix 6: Requesting an exemption).

Follow these steps to link your accounts to ComplianceAlpha:

 

  1.

Log-in to ComplianceAlpha at https://www.compliancealpha.com/auth/login.

 

  2.

From the Employee Dashboard, click on “Create Brokerage Account”.

 

  3.

Use the Direct Feed tile to link Approved Electronic Brokers (listed on Schedule C of this policy).

 

  a.

Select your broker.

 

  b.

Provide your account details (Account Name, Account #s); Click “Next”

 

  c.

Provide Date Opened, Account Owner Type, and Investment Discretion.

 

  4.

Use the Aggregation Feed tile to link accounts for brokers that are not an AEB. Before using the Aggregation Feed, ensure that your account cannot be linked through the Direct Feed (step 3). The Aggregation Feed requires that you and your family member’s account log-in credentials are provided to link your account to ComplianceAlpha.

 

  a.

Click on your broker or click “Search Here” to find your broker.

 

  b.

Provide your broker account’s Username and Password. Your information is immediately encrypted and passed along to the broker feed provider to connect your account and pull back your holdings and transactions.

 

  5.

Use the Manual tile for accounts that cannot be linked through the Direct Feed or Aggregation Feed. Note, you may be required to move these accounts to a firm that can be accessed through a Direct Feed or Aggregation Feed unless you have a special circumstance to maintain the

 

Policy updated: December 17, 2025

COMPANY CONFIDENTIAL - ©2025 American Century Proprietary Holdings, Inc.

   30


LOGO

 

account through a manual feed. If you are required to move the account, it must be completed within 90 days of your hire date. See “Appendix 6: Requesting an exemption” to request an Account Exemption.

Beneficially-owned ACI PFS Accounts (Portfolio and Investment Persons only)

You are required to report your beneficially-owned accounts in ACI open-end mutual funds held at ACI PFS. Use the Aggregation Feed tile to link ACI PFS accounts that are beneficially-owned. The Aggregation Feed requires that you and your family member’s account log-in credentials are provided to link your account to ComplianceAlpha.

 

  1.

Click on your broker or click “Search Here” to find your American Century Investments.

 

  2.

Provide your broker account’s Username and Password. Your information is immediately encrypted and passed along to the broker feed provider to connect your account and pull back your holdings and transactions. Compliance and ComplianceAlpha do not have access to the log-in credentials.

 

Policy updated: December 17, 2025

COMPANY CONFIDENTIAL - ©2025 American Century Proprietary Holdings, Inc.

   31


LOGO

 

APPENDIX 6: REQUESTING A Day 15 Sell EXEMPTION (Portfolio Persons Only)

The Code of Ethics policy allows for limited exemptions. Exemption requests are submitted by emailing Compliance or in ComplianceAlpha using the following process:

Trading Exemptions:

 

  1.

Log-in to ComplianceAlpha at https://www.compliancealpha.com/auth/login.

 

  2.

From the Employee Dashboard, click on the “Submit Trade Request” link under Quick Links or click on the Green Action Button and click “Create Request or Disclosure”.

 

  3.

Select “Trade” at “What type of request or disclosure would you like to set up?” Select “Sell Exemption – Day 15 Exemption” form.

 

  4.

Complete the required fields on the request form and submit the form.

 

  5.

Compliance will review your request. If your request is approved, Compliance will assign a one-day trading window which will be 15 days from the date the exemption was approved. You will be notified by email of the approval or denial.

Account Exemptions:

A Managed Account or Blind Trust account exemption may be requested for accounts for which you or your immediate family members do not have discretionary trading authority. The accounts must be reported in ComplianceAlpha. You must provide a copy of your managed account or discretionary account agreement.

An Account Exemption Request may be requested to continue to hold an account which cannot be linked to ComplianceAlpha through the Direct Feed or Aggregation Link (i.e. Manual Accounts). A special circumstance must be in place for the Account Exemption to be approved.

Exemption requests may be emailed to Code of Ethics or submitted in ComplianceAlpha using the following process:

 

  1.

Log-in to ComplianceAlpha at https://www.compliancealpha.com/auth/login.

 

  2.

From the Employee Dashboard, click on the green action button.

 

  3.

Click “Create Request or Disclosure”.

 

  4.

Click on “Other”

 

  5.

Select the appropriate template (Managed/Trust Account or Account Exemption) and click continue.

 

Policy updated: December 17, 2025

COMPANY CONFIDENTIAL - ©2025 American Century Proprietary Holdings, Inc.

   32


LOGO

 

  6.

Complete the requested information.

 

  7.

Attaching supporting documentation as required (i.e. Management Agreement or Discretionary Account Agreement).

 

  8.

Click Submit.

 

  9.

Compliance will review the request and determine if the exemption can be approved. You will be notified of the completion of the review through an email.

 

Policy updated: December 17, 2025

COMPANY CONFIDENTIAL - ©2025 American Century Proprietary Holdings, Inc.

   33


LOGO

 

SCHEDULE A: BOARD APPROVAL DATES

This Code of Ethics was most recently approved by the Board of Directors/Trustees of the following Companies as of the dates indicated:

 

Investment Adviser

  

Most Recent Approval Date

American Century Investment Management, Inc.

   January 1, 2018

Principal Underwriter

  

Most Recent Approval Date

American Century Investment Services, Inc.

   January 1, 2018

Fund Clients

  

Most Recent Approval Date

American Century Asset Allocation Portfolios, Inc.

   December 1, 2017

American Century California Tax-Free and Municipal Funds

   December 14, 2017

American Century Capital Portfolios, Inc.

   December 1, 2017

American Century ETF Trust

   December 20, 2017

American Century Government Income Trust

   December 14, 2017

American Century Growth Funds, Inc.

   December 1, 2017

American Century International Bond Funds

   December 14, 2017

American Century Investment Trust

   December 14, 2017

American Century Municipal Trust

   December 14, 2017

American Century Mutual Funds, Inc.

   December 1, 2017

American Century Quantitative Equity Funds, Inc.

   December 14, 2017

American Century Strategic Asset Allocations, Inc.

   December 1, 2017

American Century World Mutual Funds, Inc.

   December 1, 2017

 

Policy updated: December 17, 2025

COMPANY CONFIDENTIAL - ©2025 American Century Proprietary Holdings, Inc.

   34


LOGO

 

SCHEDULE B: SUBADVISED FUNDS

(Last updated September 29, 2025)

The following funds are subject to the Code of Ethics, as well as any other funds for which American Century Investment Management, Inc. serves as an investment adviser. This list of affiliated funds will be updated on a regular basis.

[Fund List Redacted]

 

Policy updated: December 17, 2025

COMPANY CONFIDENTIAL - ©2025 American Century Proprietary Holdings, Inc.

   35


LOGO

 

SCHEDULE C: BROKERS

(Last updated July 1, 2025)

Compliance has contracted with Approved Electronic Brokers to obtain a secure electronic transfer of transactions and holdings information for the brokers listed on the Approved Electronic Broker list. Additionally, employees can link their accounts using ComplianceAlpha’s aggregation feed if the broker is not listed on our Prohibited Broker list.

Due to the inability to obtain electronic trade confirmations and holdings from some brokers, maintaining a broker account is prohibited with the firms listed under Prohibited Brokers.

PROHIBITED BROKERS

The use of the following brokers is prohibited due to the broker’s inability to provide electronic trade confirmations and holdings.

Cash App Investing

Kalshi

Ninja Traders

Optimus Futures

Think or Swim

WeBull

APPROVED ELECTRONIC BROKERS

The following brokers have entered into an agreement with ACI to provide trade confirmations electronically.

Alliance Bernstein

American Century Brokerage (through Pershing)

American Century Private Client Group (through Pershing)

Ameriprise Financial

Benjamin F. Edwards (through Pershing)

Cetera (through Pershing)

Charles Schwab - Investments

Chase – Investments

Citi Private Wealth

Citibank - Investments

Deutsche Bank

DriveWealth (Health Savings Account through WealthCare Savers)

Edward Jones

E*TRADE at Morgan Stanley

Fidelity Investments

Fidelity International (UK)

First Republic

 

Policy updated: December 17, 2025

COMPANY CONFIDENTIAL - ©2025 American Century Proprietary Holdings, Inc.

   36


LOGO

 

Goldman Sachs Wealth Management

GW & Wade Asset Management (through National Financial Services)

Interactive Brokers

JP Morgan Private Client

Lion Street (through Pershing)

LPL Financial

MML Investors (through National Financial Services)

Merrill Lynch – MyMerrill Investments

Morgan Stanley - ClientServ

Northern Trust Securities

Northwestern Mutual

Oppenheimer & Co.

Raymond James

Robinhood

Royal Bank of Canada Wealth Management (RBC)

RBC Dominion Securities (Wealth Management) - Canada

Roundtable (through National Financial Services)

SEI Investments

Stifel Nicholas

UBS

US Trust

Vanguard Investments

Wells Fargo Advisors

Zerodha

 

Policy updated: December 17, 2025

COMPANY CONFIDENTIAL - ©2025 American Century Proprietary Holdings, Inc.

   37